OSV モジュールを操作する

OSV モジュールの構成は APIモジュールの構成と似ています。OSV モジュールには以下の情報が含まれています。

  • 転送情報

  • パラメータ

  • ペイロード

  • OSV シナリオ用の操作要素

  • 付属品

APIスキャンモジュールを作成した場合や、 APIテストケースを変換して作成した場合、以前に定義されたモジュール属性も OSV モジュールに含まれます。

Tosca Commander 内で OSV モジュールを選択すると、自動的にテクニカルビューが開きます。モジュールの詳細を確認するには、「 Details 」タブに切り替えるか、Properties 」ペインに切り替えます。

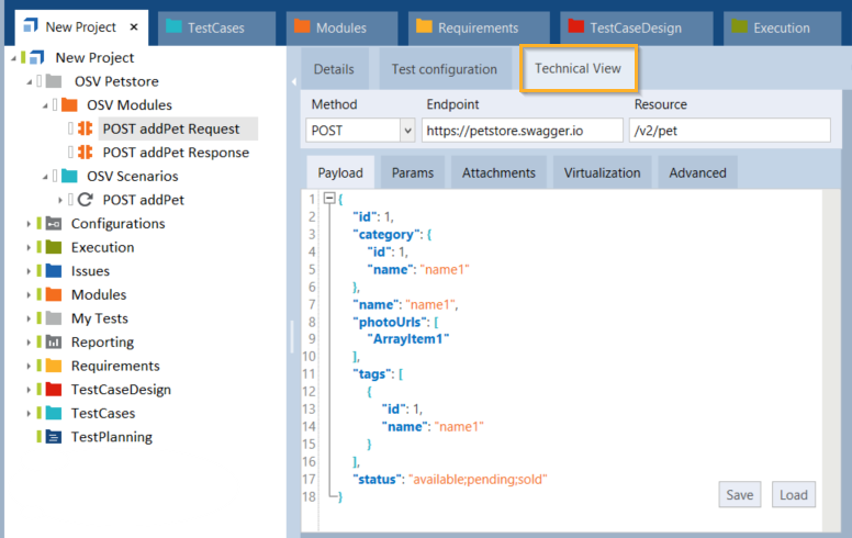
Technical View 」タブ

テクニカルビューには、選択されたリクエストまたは応答モジュールの通信に関する詳細が表示されます。

以下の要素は APIスキャンと同じ機能を持ち、同じ方法で編集できます(see chapter "メッセージを編集する")。

  • Method 」、「 Endpoint 」、および「 Resource 」の転送情報

  • Payload 」タブのメッセージ内容

  • Params 」タブのパラメータ

  • Attachments 」タブの添付ファイル

さらに、テクニカルビューには、 OSV シナリオ用の操作要素を含むVirtualization 」タブがあります。

OSVモジュールのテクニカルビュー

ペイロードの保存と読み込み

Technical View 」タブでは、ペイロードを保存したり、新しいペイロードを読み込んだりすることができます。

  • ペイロードを保存するには、「 Save 」ボタンをクリックします。続くウィンドウでファイル名を入力し、「 Save 」をクリックします。

  • 新しいペイロードを読み込むには、「 Load 」ボタンをクリックします。続くウィンドウでファイルを選択し、「 Open 」をクリックします。

パラメーターを使用する

テクニカルビューには、リクエストまたは応答モジュールを定義するパラメータを表示する「 Params 」タブもあります。

chapter "パラメータを編集する" で説明されているように、「 Params 」タブでパラメータの追加、編集、削除を行えます。

Params 」タブ

リクエストモジュールで送信したいパラメータを指定するには、そのパラメーターにモジュール属性を追加し、 OSV シナリオで操作するためのXテストステップ値を生成します。