Tosca APIスキャン/API Engine を使用してテストデータを管理する

Tricentis Tosca API Scan では、テストデータを管理することができます。

セキュリティが有効になっている場合、こちらのページに記載されている機能は、所属しているユーザーグループによって制限される可能性があります 。ログインのクレデンシャルを設定するには、管理者にお問合せください。

この章では、API スキャンを使用してテストデータを管理する方法に関する情報について説明します。

こちらのトピックのすべての例では、 テストデータサービス のv2エンドポイントを使用します。

API Scan でメッセージツリーを生成する

  1. Toscaサーバーマシンにログインします。

  2. テストデータサービス APIのドキュメントにアクセスします。

  3. swagger.json ドキュメントをダウンロードします。

    API Scan で定義をスキャンする必要がある場合はベースパスを設定する。

API Scan でリスト表示する

  1. API Scanを起動 します。

  2. APIスキャンホームメニューで、ファイルを選択します。

  3. swagger.json ファイルを選択します。

  4. 開く」をクリックします。

API Scan でファイルを開く

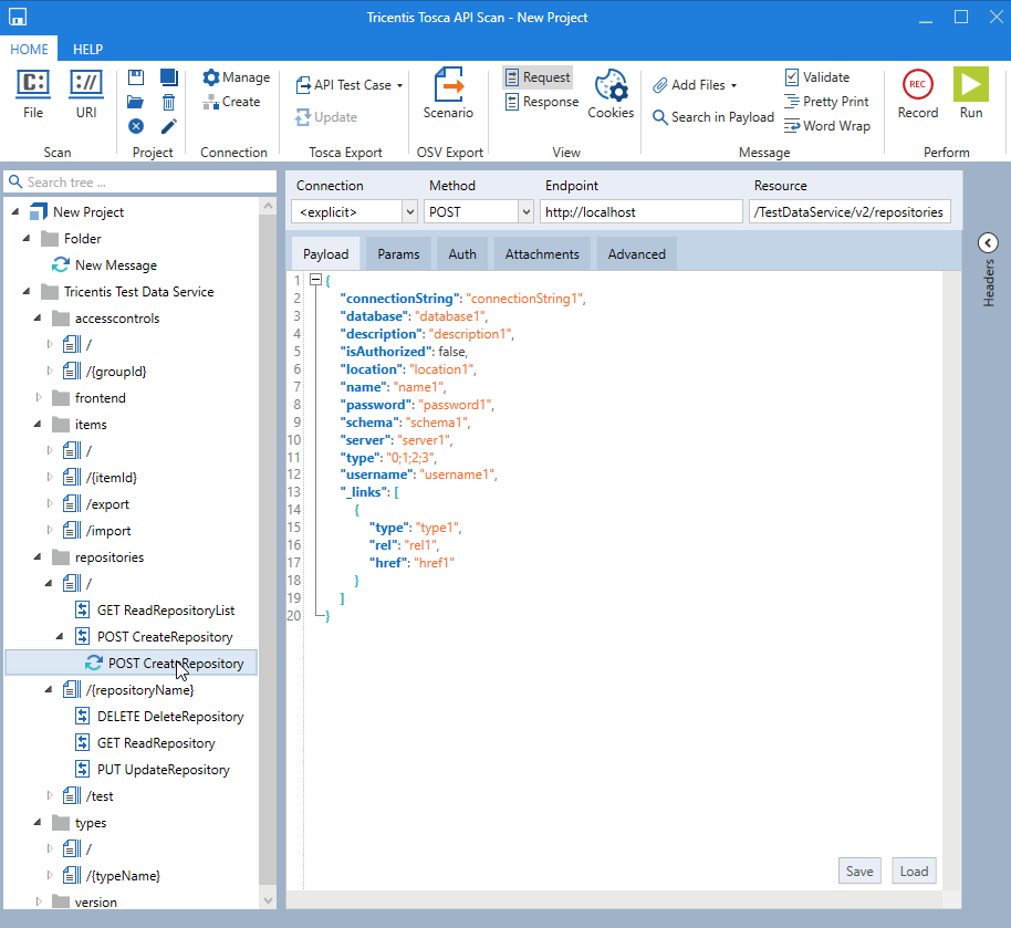
TestData APIに送信できるメッセージがAPI Scan に表示されます。

API Scan のTestDataメッセージの例