Work with OSV Modules

The structure of OSV Modules is similar to that of API Modules. OSV Modules contain the following information:

  • Transport information

  • Parameters

  • Payload

  • Steering elements for the OSV Scenario

  • Attachments

If you have created your Modules with API Scan or by converting an API TestCase, the OSV Modules also contain previously defined Module Attributes.

Once you select an OSV Module in Tosca Commander, the Technical View opens automatically. You can also switch to the Details tab to see Module details or to the Properties pane.

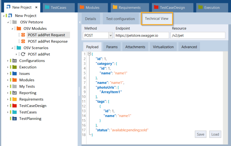
The Technical View tab

The Technical View contains the communication details of the selected request or response Module.

The following elements have the same functionality as they do in API Scan and you can edit them in the same way (see chapter "Edit messages"):

  • Transport information Method, Endpoint, and Resource

  • Message content in the Payload tab

  • Parameters in the Params tab

  • Attachments in the Attachments tab

Additionally, the Technical View contains steering elements for your OSV Scenario in the Virtualization tab.

Technical View of an OSV Module

Save and load payload

In the Technical View tab, you can save a payload or load a new payload:

  • To save a payload, click the Save button. In the subsequent window enter a file name and click Save.

  • To load a new payload, click the Load button. In the subsequent window, select a file and click Open.

Work with parameters

The Technical View also contains the Params tab, which displays the parameters that define your request or response Module.

You can add, edit, and delete parameters in the Params tab as described in chapter "Edit parameters".

Params tab

To specify which of the parameters you want to send with a request Module, add a Module Attribute for the parameter and generate the XTestStepValue to steer it in your OSV Scenario.