Mit OSV-Modulen arbeiten

Die Struktur von OSV-Modulen ist mit der von API-Modulen vergleichbar. OSV-Module enthalten die folgenden Informationen:

  • Transportinformationen

  • Parameter

  • Payload

  • Steuerungselemente für das OSV-Szenario

  • Attachments

Wenn Sie Ihre Module mit dem API Scan oder durch Konvertierung eines API-Testfalls erstellt haben, enthalten die OSV-Module auch zuvor definierte Modulattribute.

Sobald Sie ein OSV-Modul im Tosca Commander auswählen, öffnet sich die Technische Ansicht automatisch. Sie können auch zum Reiter Details wechseln, um Moduldetails anzuzeigen, oder zum Bereich Properties.

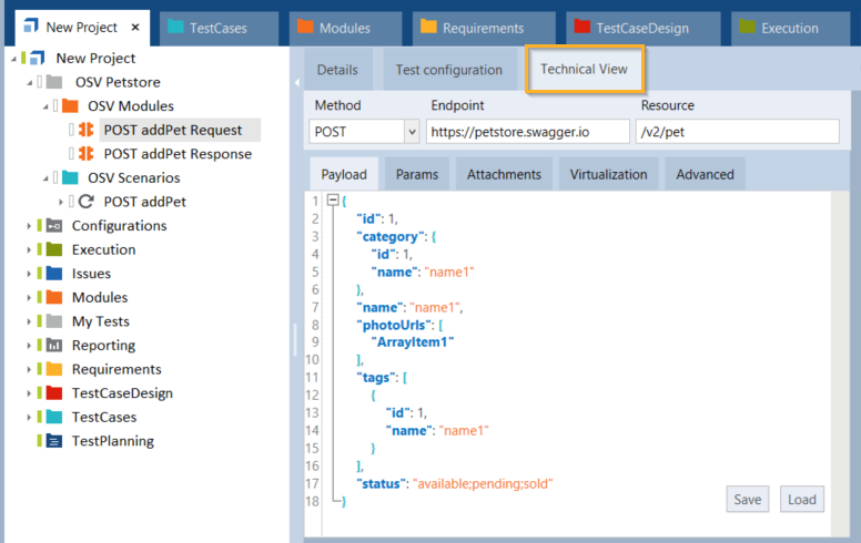
Der Reiter Technische Ansicht

Die Technische Ansicht enthält die Kommunikationsdetails des ausgewählten Request- oder Response-Moduls.

Die folgenden Elemente haben die gleiche Funktionalität wie im API Scan und können auf die gleiche Weise bearbeitet werden (siehe Kapitel "Nachrichten bearbeiten"):

  • Transportinformationen Method, Endpoint und Resource

  • Nachrichteninhalt im Reiter Payload

  • Parameter im Reiter Params

  • Anhänge im Reiter Attachments

Außerdem enthält die Technische Ansicht im Reiter Virtualization Steuerungselemente für Ihr OSV-Szenario.

Technische Ansicht eines OSV-Moduls

Payload speichern und laden

Im Reiter Technische Ansicht können Sie eine Payload speichern oder eine neue Payload laden:

  • Klicken Sie auf die Schaltfläche Save, um eine Payload zu speichern. Geben Sie im folgenden Fenster einen Dateinamen ein und klicken Sie auf Save.

  • Um eine neue Payload zu laden, klicken Sie auf die Schaltfläche Load. Wählen Sie im folgenden Fenster eine Datei aus und klicken Sie auf Open.

Mit Parametern arbeiten

Die Technische Ansicht enthält auch den Reiter Params, der die Parameter anzeigt, die Ihr Request- oder Response-Modul definieren.

Sie können Parameter im Reiter Params hinzufügen, bearbeiten und löschen, wie in Kapitel "Parameter bearbeiten" beschrieben.

Reiter Params

Um festzulegen, welche der Parameter Sie mit einem Request-Modul senden möchten, können Sie für den Parameter ein Modulattribut hinzufügen und in Ihrem OSV-Szenario den XTestschrittwert generieren, um es zu steuern.