Testdaten mit Tosca API Scan/API Engine verwalten
Mit dem Tricentis Tosca API Scan können Sie Testdaten verwalten.
|
Falls die Sicherheit aktiviert ist, kann die auf dieser Seite beschriebene Funktionalität je nach den Benutzergruppen, denen Sie angehören, eingeschränkt sein. Wenden Sie sich an Ihren Administrator, um Ihre Anmeldedaten einzustellen. |
Dieses Kapitel enthält Informationen darüber, wie Sie Testdaten mit dem API Scan verwalten können.
|
Alle Beispiele in diesem Thema verwenden den Endpunkt v2 von Test Data Service. |
Nachrichtenbaum im API Scan generieren
-
Melden Sie sich beim Tosca Server-Rechner an.
-
Rufen Sie die API-Dokumentation des Test Data Service auf.
-
Laden Sie das Dokument swagger.json herunter.
Wenn Sie die Definition im API Scan aufzeichnen müssen, legen Sie den Basispfad fest.
Ressourcen im API Scan auflisten
-
Wählen Sie im Home-Menü des API Scan die Option File aus.
-
Wählen Sie die Datei swagger.json aus.
-
Klicken Sie auf Open.
Datei im API Scan öffnen
Beispiel
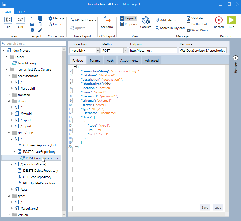
Der API Scan zeigt die Nachrichten, die Sie an TestData-APIs senden können:
Beispiel für TestData-Nachrichten im API Scan