Launchers

Command line

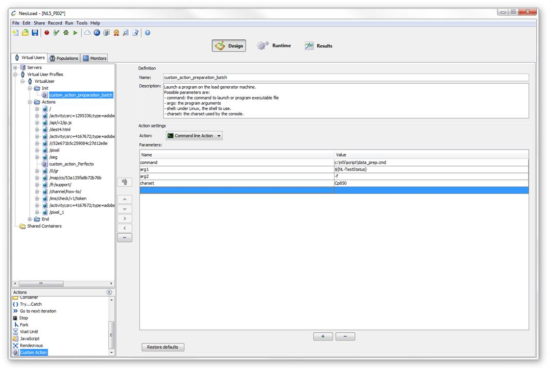
This function allows launching actions in the command line. This includes system commands (MsDos or Unix), command files (.cmd, .bat, .sh, .ksh) and any program executable from a command line.

Action settings

  • command: Command to be executed or the path to an executable program or a command file.

  • argX: Command arguments number X (eg: arg1, arg2 ...). If no arguments needed, do not fill in this value.

  • charset (optional) : Selects the charset to use to display the command output (standard output and error output).

  • Examples: UTF-8, ISO-8859-1, Cp437, Cp850, Cp1252.

If you want to run a linux command (not a script or a program), you must specify the shell in the command parameter.

Example:

command /bin/bash
arg1 -c
arg2 cd/tmp/;Is-al

Add/Remove parameter lines

  • Use the [ + ] button to add a parameter line.

  • Use the [ - ] button to remove a parameter line.

A program or command executed in a command line action may generate messages during its execution. NeoLoad retrieves these messages.

View messages

To view the messages generated by a command line action, follow these steps:

  1. Launch the Check a User Path dialog.

  2. Expand the User Path tree.

  3. Click the appropriate advanced action.

  4. Consult the Details tab.

For more information on the User Path validation, refer to Check a user path.

The Details tab display uses the charset defined in the charset parameter. The charset used by default by the applications in the command line depends on your operating system. Regarding Windows configurations distributed in Europe, the charset is: Cp850 (Western Latin character sets)

Java

The Java Advanced action enables you to launch a Java program on the machine executing the User Path.

Parameters

  • JRE: The path to the Java Runtime Environment executable on the Load Generator.

  • argX: Java argument number X.

  • charset (optional): The charset used by the console. Default platform charset is used if not set.

The default JRE used by the Java Advanced action is the JRE of NeoLoad. If you are using NeoLoad 64-bit and if a 32-bit JRE is required for the libraries of the third-party tool you are using (such as Jamo), make sure to install a 32-bit JRE on the machine and update the JRE parameter to point to the correct JRE.

Example

An example of executing a jar:

  • JRE: jre\bin\java

  • arg1: -jar

  • arg2: ${NL-CustomResources}\myjar.jar